loading...

딥페이크란 무엇이고, 기업에 어떤 영향을 미치는가?

최근, 학생들이 만든 딥페이크 사진과 영상이 사회적 논란의 중심에 서 있습니다. 기술이 발전하며 딥페이크 제작이 점점 더 쉬워지고 있는 가운데, 이러한 현상이 전국적으로 확산하고 있습니다. 특히 학생들 사이에서 이루어진 이런 행위들은 그 의도가 어떠한지, 그리고 어떠한 목적으로 이러한 이미지를 만들었는지에 대한 질문을 낳고 있습니다. 이는 단순히 장난이나 호기심의 산물이라기보다는, 때로는 깊은 사회적 문제들을 반영하는 결과일 수 있습니다.

AI 기술의 급격한 발전은 분명 우리 사회에 많은 혜택을 가져왔지만, 동시에 새로운 형태의 위험도 도래했습니다. 이런 배경에서, 이 글은 특히 기업 환경 내에서 딥페이크 기술이 어떻게 활용되고 있으며, 어떤 문제들을 야기할 수 있는지를 살펴보고자 합니다.

딥페이크(Deepfake)란 무엇인가?

웹스터 사전[1]의 사전적 정의에 의하면, 딥페이크(deepfake)란 실제로 행동하지 않았거나 말하지 않은 것을 한 것처럼 조작한 이미지 또는 영상을 말합니다. 딥페이크(deepfake)는 "deep learning"과 "fake"의 합성어로, 인공지능 기술을 사용하여 현실에 존재하지 않는 것이나 발생한 적이 없는 사건을 이미지, 비디오, 오디오 등을 합성하여 만들어냅니다. 딥페이크는 처음에는 유명인들의 가짜 인터뷰나 영화 속 캐릭터를 재구성하는 재미 요소로 시작되었지만, 점차 가짜 뉴스, 허위 정보 유포, 정치적 선동, 범죄적 목적으로 악용되고 있습니다. 특히 소셜 미디어와 같은 플랫폼을 통해 딥페이크 콘텐츠가 빠르게 확산하면서 대중이 이러한 정보를 진짜로 믿게 되는 경우가 빈번해지고 있습니다. ‘경찰에 체포되는 전 미국 대통령 도널드 트럼프’의 이미지나 ‘퍼퍼 재킷을 입은 프란치스코 교황’의 이미지는 대표적인 딥페이크 이미지로 널리 유포되기도 했습니다.

프란치스코 교황의 실제 사진 프란치스코 교황의 실제 사진 (이미지 출처: 브리태니커[2])
프란치스코 교황이 손을 들고 웃으며 인사하는 실제 사진
퍼퍼 재킷을 입은 프란치스코 교황의 딥페이크 사진 퍼퍼 재킷을 입은 프란치스코 교황의 딥페이크 사진 (이미지 출처: @andrea_ciulu|X.com[3])
프란치스코 교황이 퍼퍼 재킷을 입고 있는 딥페이크 사진

딥페이크 기술은 2017년경부터 급격하게 발전하기 시작했으며, AI 알고리즘이 데이터 분석과 학습 능력을 통해 점점 더 정교한 합성을 가능하게 만들었습니다. 이제는 전문가뿐 아니라 일반인도 쉽게 온라인에서 딥페이크 소프트웨어를 접할 수 있게 되어 누구나 간단하게 가짜 콘텐츠를 만들 수 있게 되었습니다. 현재 딥페이크의 가장 위협적인 대상은 여성입니다. 하지만 여성만이 괴롭힘의 대상이 되지는 않을 것입니다. 딥페이크는 학교든 정부든 기업이든, 누구든 괴롭히거나 위험하게 할 수 있습니다.

딥러닝 알고리즘을 통해 대량의 데이터를 학습하고, 특정 인물의 얼굴, 목소리, 제스처 등을 모방하여 가상의 이미지나 동영상을 생성할 수 있습니다. 이 기술은 영상 편집이나 목소리 변조에 주로 사용되며 실제와 거의 구분이 안 될 정도로 정교한 미디어 콘텐츠를 만들어내기 때문에, 실제 인물이 한 것처럼 보이게 할 수 있습니다.

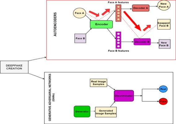
딥페이크는 주로 두 가지 주요 기술로 구성됩니다:

• Autoencoders: 입력된 데이터를 압축하고, 압축된 데이터를 바탕으로 원래의 데이터와 유사한 형태로 복원하는 신경망입니다. 딥페이크에서는 특정 인물의 얼굴 특징을 학습하고 이를 변형하거나 다른 인물의 얼굴에 적용하여 실제처럼 보이는 합성 이미지를 생성하는 데 사용됩니다.

• Generative Adversarial Networks (GANs): 두 개의 신경망, 즉 생성자와 판별자가 서로 경쟁하면서 학습하는 구조입니다. 생성자는 진짜와 구분할 수 없는 가짜 이미지를 만들어내고, 판별자는 이 이미지가 진짜인지 가짜인지를 판별하려고 합니다. 이 과정을 통해 생성자는 점점 더 정교한 가짜 이미지를 생성할 수 있게 됩니다.

딥페이크 생성 워크플로우 딥페이크 생성 워크플로우 (이미지 출처: Rahul Katarya 논문[4])

DEEPFAKE CREATION -> AUTOENCODERS

Face A -> Encoder -> Face A features -> Decoder A -> New Face A Face B -> Encoder -> Face B features -> Decoder B -> Swapped Face B or New Face B

DEEPFAKE CREATION -> GENERATIVE ADVERSARIAL NETWORKS (GAWs)

Generator -> Generated Image Samples -> Discriminator -> Real or Fake Real Image Samples -> Discriminator -> Real or Fake


딥페이크의 활용

딥페이크 기술은 많은 분야에서 혁신적이고 유용한 방법으로 활용될 수 있습니다.

마케팅 및 광고

딥페이크는 마케팅과 광고 분야에서 고객 맞춤형 콘텐츠 제작, 비용 절감, 그리고 브랜드 차별화에 효과적으로 활용될 수 있습니다.

딥페이크 기술은 소비자 맞춤형 광고를 제작하는 데 매우 유용합니다. 동일한 유명 인플루언서나 셀러브리티를 여러 언어로 등장하는 광고를 만들어, 소비자와의 친밀감을 높일 수 있습니다. 이는 딥페이크의 얼굴 및 음성 합성 기술을 활용해 지역화된 메시지를 전달하는 방식입니다. 딥페이크는 연예인이나 유명 모델과 직접 협력하지 않고도 이미지와 목소리를 사용할 수 있어 비용 절감에 크게 기여할 수 있습니다. 기술적으로 촬영이나 계약 없이도 다양한 변형 광고를 손쉽게 제작할 수 있기 때문에, 비용 효율적인 마케팅 전략을 실행할 수 있습니다. 자사의 창립자나 초기 모델을 딥페이크로 복원해 광고에 등장시킴으로써, 브랜드 역사를 강조하는 동시에 현대 소비자들에게 매력적인 콘텐츠를 제공할 수 있습니다. 이는 브랜드의 유산과 최신 기술의 결합으로, 광고에 새로운 스토리텔링 요소를 추가할 수 있는 좋은 예입니다.

Nike의 "Footballverse[5]" 광고 캠페인은 호나우지뉴, 다비즈, 호날두 등 다양한 세대의 축구 스타들이 경기하는 모습을 보여주는 혁신적인 콘텐츠입니다. 이 캠페인은 디지털 기술을 활용해 과거와 현재의 축구 선수들이 같은 경기장에서 맞붙는 상상을 구현했으며, 선수들의 모습과 플레이를 복원하여 창조적으로 재현한 사례입니다. 이를 위해 딥페이크 방식의 비디오 편집과 합성 기술이 사용되었습니다. Nike는 이 광고를 통해 세대 간의 축구에 대한 열정과 연결성을 강조하며, 팬들에게 몰입감 있는 경험을 제공하고자 했습니다.

교육

딥페이크는 교육 분야에서 몰입감과 상호작용을 높여 학습 효과를 극대화하는 데 기여하고, 이를 통해 보다 현실적이고 개인화된 학습 경험을 제공합니다.

미국 플로리다의 달리 미술관은 딥페이크 기술을 통해 예술가 살바도르 달리를 부활시키는 프로젝트를 진행했습니다. 이 프로젝트의 목적은 달리가 방문객들에게 직접 말하는 것처럼 느끼게 하는 것이었습니다. 1904년부터 1989년까지 살았던 달리는 자신의 이미지를 많이 남겼고, 이를 바탕으로 AI가 그의 목소리와 얼굴을 재현했습니다. 관람객들은 미술관에서 디지털 화면을 통해 달리와 상호작용할 수 있고, 달리는 관람객들에게 자신의 삶, 작품에 대해 이야기하거나 사진을 찍기도 했습니다. 이 프로젝트는 단순한 정보 전달을 넘어서, 관람객들에게 더 몰입감 있는 경험을 제공하려는 시도로 평가되었습니다.

달리 미술관의 포토 부스 달리 미술관의 포토 부스 (이미지 출처: The Dalí Museum[6])
달리 미술관의 딥페이크 기술을 사용하여 부활한 예술가 살바도르 달리와 함께 사진을 찍고 상호작용을 하고 있는 관람객 이미지

이처럼 딥페이크 기술은 역사적 인물을 생생하게 재현해 학생들에게도 실감나는 교육 경험을 제공할 수 있습니다. 물리학 강의에서 알베르트 아인슈타인(Albert Einstein)이 상대성 이론에 대해 직접 강연하는 모습[7]을 보여줄 수 있습니다. 이를 통해 딥페이크는 전통적인 텍스트 기반 학습을 보완하고, 학습자들이 주제에 더 몰입할 수 있도록 돕습니다. 이는 학생들에게 이론을 더 쉽게 이해하도록 돕고, 교육 경험을 혁신적으로 변화시킬 수 있을 것입니다.

딥페이크 기술을 활용하면 언어 학습 과정에서 학습자의 언어 수준에 맞춰 교사나 유명인이 다양한 상황에서 가상 대화를 나누는 장면을 만들 수 있습니다. 중국어 수업에서 원어민 교사나 유명 배우가 학생과 대화하는 가상 상황을 통해 실시간으로 언어를 연습할 수 있습니다. 이를 통해 학습자는 몰입형 환경에서 자연스럽게 언어를 습득할 수 있으며, 보다 개인화된 학습 경험을 제공합니다.

딥페이크는 기업 교육 프로그램에서 가상 리더십 트레이닝과 같은 목적으로도 활용할 수 있습니다. 기업의 CEO나 임원이 직접 참석하지 않더라도 딥페이크 기술을 사용해 가상 리더십 세션을 진행할 수 있습니다. 이를 통해 직원들은 현실감 있는 시뮬레이션 속에서 리더십 및 의사결정 훈련을 받을 수 있으며, 상호작용을 통해 다양한 시나리오를 경험할 수 있습니다.

의료

딥페이크는 의료 분야에서 환자의 맞춤형 치료 경험을 제공하고, 치료사들의 훈련을 돕습니다. 이를 통해 환자들은 보다 효과적이고 개인화된 치료를 받을 수 있으며, 특히 의사소통, 정서적 지원, 인지 치료 등의 영역에서 실질적인 효과를 기대할 수 있습니다.

딥페이크 기술은 발음 장애나 실어증을 겪는 환자들에게 목소리를 복원하거나, 맞춤형 의사소통 장치를 제공하는 데 활용됩니다. 딥페이크 음성 합성 기술을 통해 환자의 실제 목소리를 복제하고, 텍스트나 제스처를 입력하면 환자의 목소리로 말하는 장치를 개발할 수 있습니다. 이는 환자들이 본인의 목소리로 의사소통할 수 있도록 도와주며, 환자의 자존감을 높이고, 심리적 안정감을 제공합니다. 딥페이크 기술을 사용해 가상 상담 환경을 구축함으로써, 심리 치료사들은 다양한 시나리오를 시뮬레이션할 수 있습니다. 우울증, 불안, 트라우마를 겪는 가상의 환자와 상호작용하는 장면을 딥페이크로 만들 수 있으며, 이를 통해 심리 치료사는 다양한 환자 반응에 대해 적절한 대응 전략을 연습할 수 있습니다. 이러한 가상 환경은 치료사의 훈련 수준을 높이고, 실제 환자 상담에 대한 자신감을 키울 수 있습니다.

Team Gleason은 루게릭병(ALS, Amyotrophic Lateral Sclerosis)을 앓고 있는 환자들이 자신의 목소리를 복제하여 커뮤니케이션할 수 있도록 돕는 프로젝트를 진행 중입니다.[8] 루게릭병 환자들은 병의 진행에 따라 점점 말하기 어려워지거나 완전히 말할 수 없게 되는데, 딥페이크 기술을 사용해 실제 목소리를 그대로 재현하는 것을 목표로 합니다. Team Gleason은 딥페이크 음성 기술을 통해 환자들이 자신만의 목소리로 계속해서 소통할 수 있도록 했습니다. 이를 통해 환자들은 기술 덕분에 자신의 정체성과 존엄성을 유지하며 가족, 친구들과 감정적으로 중요한 대화를 이어갈 수 있게 되었습니다. 이러한 딥페이크의 긍정적 사용 사례는 기술의 윤리적 사용이 사람들에게 실질적인 혜택을 줄 수 있음을 보여줍니다.

영화 및 엔터테인먼트

딥페이크 기술은 영화 및 엔터테인먼트 산업에서 배우의 나이, 고인의 복원, 대역 배우 활용, 목소리 합성 등 다양한 방식으로 활용되며, 창의적인 연출과 더불어 현실적인 몰입감을 제공합니다. 이러한 기술은 관객에게 더 풍부한 시청 경험을 제공하고, 영화 제작에 있어 새로운 가능성을 열어줍니다.

영화 제작에서 위험한 액션 장면이나 스턴트 장면을 위해 대역 배우를 사용할 때, 딥페이크 기술은 주연 배우의 얼굴을 대역 배우에게 자연스럽게 합성할 수 있습니다. 영화 <분노의 질주(Fast & Furious)> 시리즈 가운데, “더 세븐” 촬영 기간에 폴 워커(Paul Walker)가 자선 행사에 참석 후 돌아오던 중에 사고로 사망했습니다. 20% 정도의 출연 분량이 남아 있었는데, 남은 장면들은 그의 형제를 대역으로 세우고 폴 워커의 모습과 음성을 딥페이크로 합성하여 완성했습니다. 이 기술을 통해 관객에게는 자연스러운 연출을 제공하고, 주연 배우가 직접 모든 장면을 촬영하지 않아도 되는 이점을 제공합니다.

‘분노의 질주: 더 세븐’의 한 장면 ‘분노의 질주: 더 세븐’의 한 장면 (이미지 출처: ScreenRant[9])
딥페이크로 합성하여 만든 '분노의 질주: 더 세븐'의 한장면을 보여주는 이미지

딥페이크 기술은 영화나 TV 시리즈에서 배우의 나이를 자유롭게 변화시키는 데 사용됩니다. 마블 영화 <아이언맨> 시리즈에서는 로버트 다우니 주니어(Robert Downey Jr.)의 젊은 시절 모습을 딥페이크 기술로 재현했습니다. 이러한 기술은 배우가 현재 나이에 상관없이 특정 연령대의 캐릭터를 연기할 수 있도록 해주며, 복잡한 메이크업 없이도 자연스러운 나이 변화를 가능하게 합니다. 이는 특히 회상 장면이나 타임 점프가 빈번한 영화에서 매우 유용하게 사용됩니다.

공공 안전

공공 안전 분야에서 딥페이크 기술은 훈련 시나리오를 보다 현실감 있게 만들어 주는 데 활용됩니다. 경찰, 소방관, 군인과 같은 공공 안전 담당자들은 종종 예상치 못한 위기 상황에 직면하며, 딥페이크 기술을 통해 이러한 상황을 가상의 영상으로 재현하여 훈련할 수 있습니다.

경찰은 딥페이크 기술을 활용해 실제 범죄 현장을 가상으로 재현하여 복잡한 범죄 수사나 위기 대응 훈련을 진행할 수 있습니다. 인질 사건, 은행 강도, 테러 공격과 같은 시나리오가 딥페이크 기술로 재현하면, 단순한 모형 훈련을 넘어 실제 인물의 움직임, 대화, 표정까지 포함한 생동감 있는 상황을 체험할 수 있습니다.

군사 훈련에서 딥페이크 기술은 잠재적인 적의 행동이나 전략을 시뮬레이션하는 데 유용하게 쓰일 수 있습니다. 군인들은 전투 상황에서 적군과 민간인의 차이점을 신속하게 파악하는 훈련을 딥페이크로 강화할 수 있으며, 이를 통해 오인 사격이나 판단 실수의 위험을 줄일 수 있습니다.

또한, 소방관들은 딥페이크를 활용한 훈련을 통해 다양한 화재 상황에 대한 보다 구체적이고 사실적인 시나리오를 경험할 수 있습니다. 딥페이크로 생성된 화재 현장에서 불길의 확산, 연기의 흐름, 사람들의 탈출 경로 등 복잡한 환경적 요소들을 반영할 수 있어, 소방관들이 보다 전략적으로 현장에 대응할 수 있도록 돕습니다.

딥페이크가 기업에 미치는 부정적인 영향

기업들은 명성과 신뢰를 기반으로 운영되기 때문에, 가짜 뉴스나 불신을 야기하는 딥페이크 기술은 기업의 브랜드 이미지와 평판에 심각한 위협이 될 수 있습니다. 딥페이크 영상이 특정 기업의 임원, 직원, 혹은 제품과 관련된 가짜 정보를 유포하는 경우, 고객과 투자자들 사이에서 불신이 생길 수 있으며, 이는 경제적 손실로 이어질 가능성이 큽니다. 또한, 경쟁사나 악의적인 개인들이 딥페이크를 악용해 의도적으로 기업의 평판을 훼손하는 경우도 발생할 수 있습니다.

기업 명성 손상

딥페이크 기술을 이용해 기업의 대표나 임원이 가짜 발언을 하는 영상이나, 제품 관련 허위 광고 영상이 유포될 수 있습니다. 경쟁 기업이나 악의적인 단체가 딥페이크를 이용해 기업의 부정적인 이미지를 만들거나, 잘못된 행동을 연출하는 영상을 배포할 수 있습니다. 이는 소비자와 투자자의 신뢰를 저하시켜 기업의 명성에 큰 타격을 줄 수 있습니다.

재정적 피해

딥페이크를 사용해 가짜 지시나 의사 결정을 만들어내어 금융 거래를 조작하는 경우가 발생할 수 있습니다. CEO가 가짜 영상으로 재정 지시를 내리면, 그에 따라 잘못된 거래나 사기 사건이 발생할 수 있습니다. 실제로 일부 기업들은 딥페이크 기술을 활용한 사기 공격에 수백만 달러의 손해를 입은 사례가 있습니다.

고객 신뢰 상실

딥페이크 기술로 제작된 허위 광고, 제품 리뷰, 가짜 인터뷰 등의 콘텐츠가 고객들에게 혼란을 일으키며, 기업에 대한 신뢰를 잃게 할 수 있습니다. 고객들은 진짜와 가짜를 구분하기 어려워 기업이 제공하는 정보에 대해 의심을 가질 수 있습니다. 또한 딥페이크로 제작된 가짜 고객 서비스 영상이나 음성이 배포되면, 고객들은 이로 인해 혼란을 겪고 기업의 서비스에 대한 신뢰를 잃을 수 있습니다. 딥페이크 기술로 인해 영상과 음성에 대한 사회적 신뢰도가 떨어지면, 기업의 홍보 및 커뮤니케이션 활동 전반에도 부정적인 영향을 미칠 수 있습니다. 영상과 음성 메시지에 대한 신뢰가 무너지는 경우, 기업이 공신력을 유지하는 것이 더욱 어려워질 수 있습니다.

법적 및 규제 리스크

딥페이크로 인해 발생한 피해에 대해 기업은 법적 책임이 부과될 수 있으며, 이에 대한 규제나 법적 대응에 소요되는 비용이 발생할 수 있습니다. 또한, 딥페이크 대응을 위해 필요한 보안 시스템 구축이나 교육 프로그램 마련도 추가적인 부담으로 작용합니다.

딥페이크 위협으로부터의 대응 방안

많은 국가가 딥페이크에 대한 정책과 법률을 검토하는 가운데, 우리나라는 상당히 발 빠르고 구체적으로 조치를 취하고 있습니다. 지난 5월, 우리나라는 딥페이크 가짜 뉴스를 막기 위한 방안으로서 ‘AI 생성물’에 대해 워터마크 표시를 의무화하기로 했습니다. 아울러 AI 안전성을 검증/연구하는 전담 조직을 신설하고, 디지털 위협에 대비하기 위한 ‘디지털 서비스 안전법’을 제정하기로 했습니다.

기업들이 딥페이크 기술의 발전에 따른 위협에 대응하기 위해서는 기술적, 법적, 교육적, 전략적 방안을 종합적으로 활용하고, 다양한 예방 및 대응 전략이 필요합니다.

딥페이크 모니터링 및 탐지 기술 도입

딥페이크 영상을 자동으로 식별할 수 있는 AI 기반 탐지 도구를 도입하는 것이 필수적입니다. 이러한 도구는 영상의 픽셀 이상, 비정상적인 움직임, 음성 합성의 불일치를 감지하여 딥페이크 여부를 판별합니다. 딥페이크 탐지 솔루션을 활용해 온라인에서 자사와 관련된 가짜 콘텐츠가 생성되는 것을 조기에 감지하고 대응할 수 있습니다. AI 기반의 딥페이크 탐지 솔루션이 발전함에 따라, 이를 적극 활용하는 것이 중요합니다. 딥페이크 기술로 인해 해킹 및 사기가 발생할 가능성이 높아짐에 따라, 기업은 중요한 거래나 결정을 내릴 때 다중 인증(2FA)과 같은 추가적인 보안 절차를 도입해야 합니다. 음성이나 영상 인증을 넘어서, 추가적인 인증 방법을 요구함으로써 보안 위험을 줄일 수 있습니다.

법률적 대비책 구축

딥페이크 관련 법률 및 규제를 준수하며, 만약 딥페이크 공격을 받았을 때 즉각적으로 대응할 수 있는 법적 절차와 방침을 마련해야 합니다. 이는 피해 복구와 명예 회복을 위한 중요한 대응 방안입니다. 정부와 협력해 딥페이크를 규제하는 법적 프레임워크를 구축하고, 업계 표준을 개발하는 데 기여합니다. 특히 사이버 보안 관련 규제와 관련된 협력이 중요합니다.

교육 및 인식 제고

탐지 솔루션을 활용해 온라인에서 자사와 관련된 가짜 콘텐츠가 생성되는 것을 조기에 감지하고 대응할 수 있습니다. AI 기반의 딥페이크 탐지 솔루션이 발전함에 따라, 이를 적극 활용하는 것이 중요합니다. 딥페이크 기술로 인해 해킹 및 사기가 발생할 가능성이 높아짐에 따라, 기업은 중요한 거래나 결정을 내릴 때 다중 인증(2FA)과 같은 추가적인 보안 절차를 도입해야 합니다. 음성이나 영상 인증을 넘어서, 추가적인 인증 방법을

위기 관리 계획 수립

딥페이크로 인해 발생할 수 있는 혼란에 대비해, 기업은 명확하고 투명한 커뮤니케이션 체계를 구축해야 합니다. 중요한 공지나 발표는 공식 채널을 통해 이루어지며, 비공식 경로로 유포되는 정보는 의심하고 검증하도록 권장할 필요가 있습니다. 딥페이크 공격 발생 시 기업의 명성과 신뢰를 지키기 위한 즉각적인 대응 계획을 마련해야 합니다. 신속한 대중 대응 및 위기 관리 절차는 딥페이크로 인한 피해를 최소화하고, 기업의 이미지 회복에 도움이 됩니다. 딥페이크 공격으로 인해 발생한 문제에 대해 즉각적으로 대중에게 사실을 알리고, 신뢰를 회복할 수 있는 투명한 커뮤니케이션 전략을 유지해야 합니다. 잘못된 정보나 루머가 퍼지는 것을 방지하기 위해 신속하고 정확한 대응이 필요합니다.

이와 같은 대응 방안들이 적절하게 마련되지 않으면 딥페이크는 기업에 상당한 위협이 될 수 있으므로, 딥페이크 위협을 사전에 차단하고, 발생한 위협에 신속히 대응할 수 있는 체계를 갖추는 것이 중요합니다.

# References
[1] https://www.merriam-webster.com/dictionary/deepfake
[2] https://www.britannica.com/biography/Francis-I-pope
[3] https://x.com/andrea_ciulu/status/1640059968484257793
[4] Rahul Katarya, Anushka Lal, ‘A Study on Combating Emerging Threat of Deepfake Weaponization’, 2020
[5] https://en.esloganmagazine.com/nike-commercial-footballverse/
[6] https://www.theverge.com/2019/5/10/18540953/salvador-dali-lives-deepfake-museum
[7] https://www.youtube.com/watch?v=Sv4GKbmzjmM
[8] https://towardsdatascience.com/positive-use-cases-of-deepfakes-49f510056387
[9] https://screenrant.com/furious-7-brian-scenes-not-paul-walker-brothers/


▶   이 글은 저작권법에 의하여 보호받는 저작물로 모든 저작권은 저작자에게 있습니다.
▶   이 글은 사전 동의 없이 2차 가공 및 영리적인 이용을 금하고 있습니다.


이 글이 좋으셨다면 구독&좋아요

여러분의 “구독”과 “좋아요”는
저자에게 큰 힘이 됩니다.

subscribe

구독하기

subscribe

최성철
최성철 IT트렌드 전문가

삼성SDS 전략마케팅팀

Corporate Strategy & Business Development, and Customer Success Lead

공유하기